Adobe annuncia Premiere Pro Productions, nuovi strumenti che rendono più facile, veloce e flessibile il lavoro a distanza su progetti video complessi.
Il nuovo set di funzioni è stato progettato da zero con il contributo di famosi registi e team editoriali di Hollywood. Le prime versioni della tecnologia sono state testate nelle produzioni di film recenti come Terminator: Dark Fate e Dolemite is My Name. Le build speciali di Premiere Pro Productions sono già impiegate dai team che stanno lavorando a importanti produzioni cinematografiche, tra cui Mank di David Fincher.
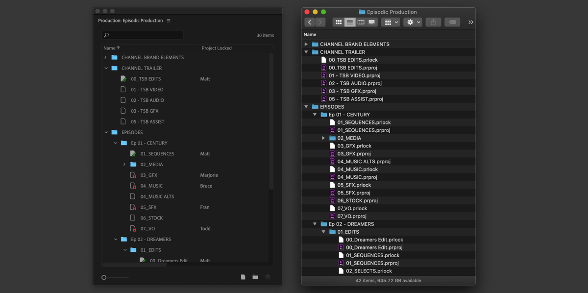
Quando occorre gestire flussi di lavoro complessi o di grandi dimensioni, Adobe Premiere Pro Productions permette di suddividerli in pezzi più piccoli, in base al formato del progetto esistente. Productions collega i progetti, trasformandoli in componenti del flusso di lavoro più ampio e consentendo una varietà di casi d’uso.

La referenziazione dei media tra i progetti permette di riutilizzare le risorse all’interno della produzione senza creare duplicati. Questo contribuisce a mantenere i singoli progetti leggeri e veloci. Il nuovo pannello Premiere Pro Productions offre un centro di controllo per la gestione di flussi di lavoro multiprogetto. Tutti i progetti aggiunti alla cartella Productions diventano parte della produzione. Tutte le modifiche apportate sul disco si riflettono in Premiere Pro, sia che si lavori con Mac o con Windows: tutto è sempre sincronizzato.
Progettato per la collaborazione
Utilizzando l’archiviazione locale condivisa, più editor possono lavorare su progetti diversi nella stessa produzione. Il blocco del progetto garantisce che nessuno sovrascriva il lavoro fatto da altri: i colleghi possono comunque accedere al nostro progetto e copiarne il contenuto, ma non possono apportare modifiche fino a quando non abbiamo completato la modifica. Tutti i progetti in una produzione condividono le stesse impostazioni, inclusi i dischi di memoria virtuale. Ciò significa che i file di anteprima resi da un editor possono essere disponibili per tutti gli editor che utilizzano quel progetto, garantendo una riproduzione fluida e un risparmio di tempo per l’intero team
Productions mantiene una relazione 1:1 con la struttura delle cartelle del sistema operativo, sincronizzando le modifiche in entrambe le direzioni. Il pannello Produzione offre una vista a volo d’uccello di tutti i progetti e mostra chi sta lavorando su cosa, in questo modo tutti possono monitorare i progressi in corso d’opera.
Con Premiere Pro Productions gli utenti hanno controllo completo dei contenuti: se l’utente desidera progetti e asset possono rimanere sempre e solo nell’archivio locale, dove è possibile svolgere tutto il lavoro, anche senza connessione Internet. Viceversa, quando occorre, è sempre possibile condividerli tramite cloud.
Productions è progettato per i collaboratori che lavorano con archiviazione locale condivisa. Team Projects è realizzato per la collaborazione remota: le risorse possono essere archiviate localmente con singoli utenti; i file di progetto sono archiviati in modo sicuro in Creative Cloud. I due set di strumenti sono distinti e attualmente non possono essere combinati. I nuovi strumenti Adobe Premiere Pro Productions fanno parte di Premiere Pro ed sono inclusi in tutte le licenze.
Team Projects fa parte delle licenze Team ed Enterprise per Premiere Pro e After Effects. Al fine di supportare gli utenti che lavorano da casa a causa di COVID-19, Adobe rende disponibili gratis gli strumenti di Team Projects dal 14 aprile al 17 agosto 2020.
Sempre per l’emergenza Coronavirus Adobe rende disponibili risorse online e tutorial livestream di esperti Adobe e anche di artisti famosi. Oltre ad esempi di flussi di lavoro e casi studio di Jason Levine, Adobe Evangelist, saranno pubblicati post e blog di artisti digitali, designer, fotografi con oltre 40 tutorial per Photoshop e Lightroom a partire da questa pagina.
Tutti gli articoli di macitynet che parlano di Adobe sono disponibili da questa pagina.


![iGuide per i regali di Natale - macitynet..ti CTA Natale iGuida [per Settimio] - macitynet.it](https://www.macitynet.it/wp-content/uploads/2025/12/regali-di-natale-consigli-di-macitynet.jpg)











